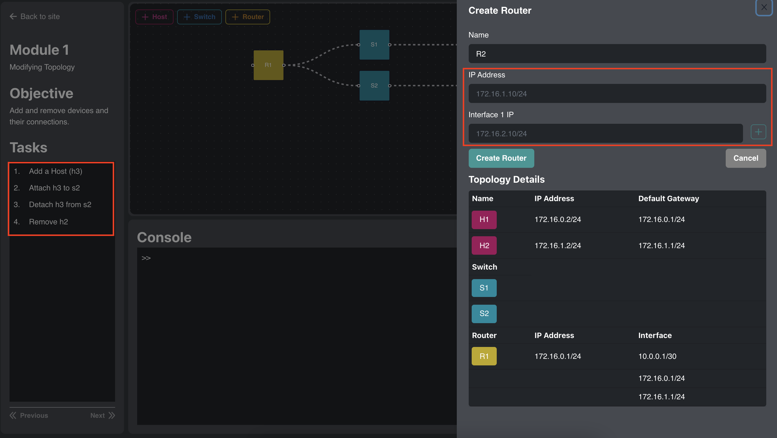
Make sure each set of instructions is thorough and aligned with the new IP-related features for adding devices (drawer). 