- Author: ThierryM
- Created: 23/10/2021
- License: CC0
- Difficulty: (Intermediate)
- Ergo Playground Link: Heads or Tails
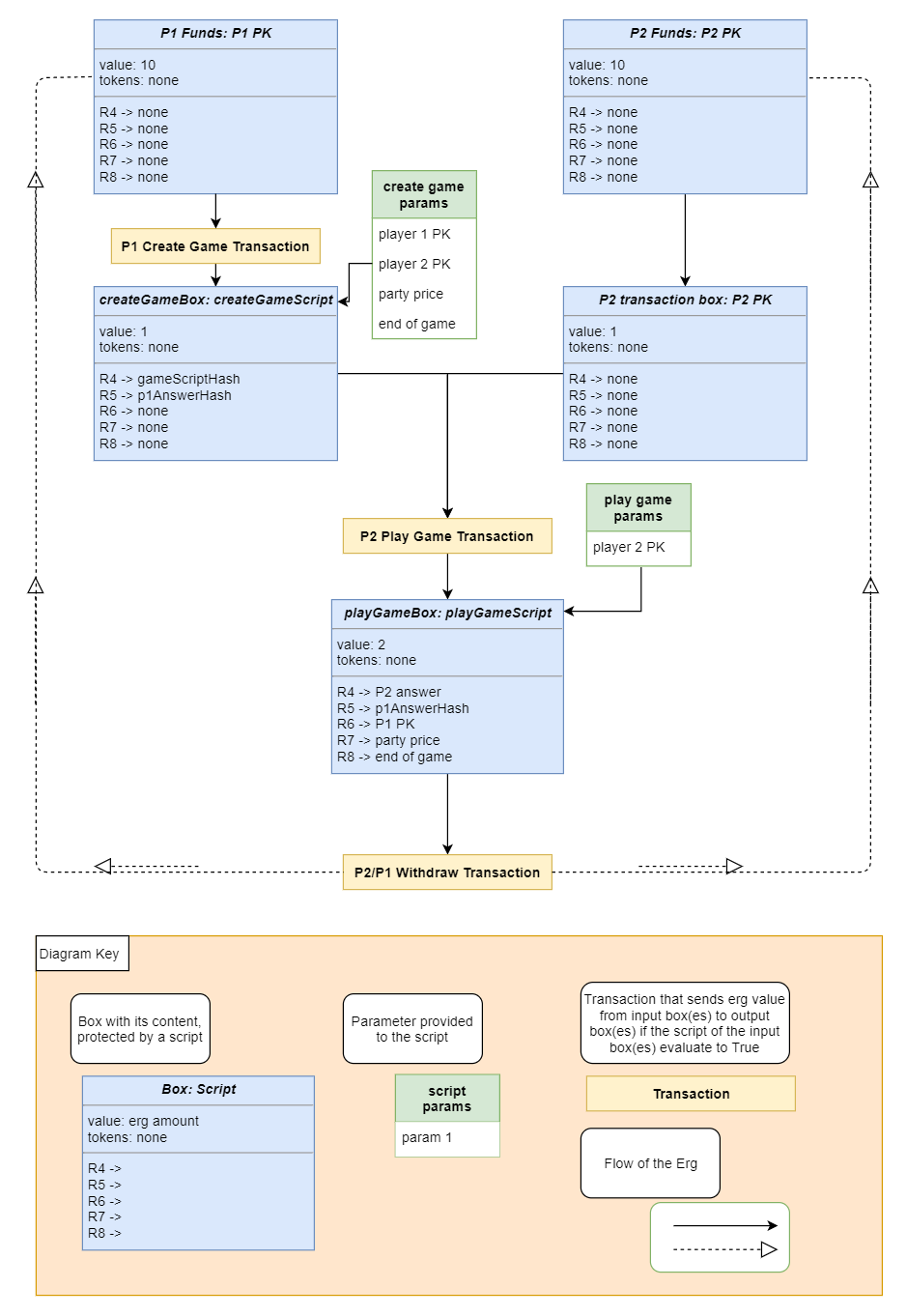
This script simulates a "Heads or Tails" (flip coin) game between two players.
It runs 5 games in a row, each player engaging 1 ERG for each round, the winner get all the founds minus the transaction fees.
One player create the game and choose 0 or 1.
The second player needs to guess the first player choice.
To hide the first player choice, he creates a secret and a hash of the answer to provide the hashed result to the other player.
The first player also choose the game price and the duration.
The funds of the first player can be refunded after the end of the game if it did not occured.
The second player is able to create the game transaction, providing his choice and the hash of the choice of the player 1.
Once the transaction is signed, the first player can reaveal is choice and its secret to the second player.
Both players tries to widthraw the fund only the winner can succeed.
If the player 1 does not provide its secret and answer, the second player wins by default at the end of the game duration.
Diagram of the game:

// Heads or Tails game
// One player create the game and choose 0 or 1.
// The second player needs to guess the first player choice.
// To hide the first player choice, he creates a secret and an hash to provide the hashed result to the other player.
// The first player also choose the game price and the duration.
// The funds of the first player can be refunded after the end of the game if it did not occured.
// The second player is able to create the game transaction, providing his choice and the hash of the choice of the player 1.
// Once the transaction is signed, the first player can reaveal is choice and its secret to the second player.
// Both players tries to widthraw the fund only the winner can succeed.
// If the player 1 does not provide its secret and answer, the player 2 wins by default at the end of the game duration.
// Required import for the Ergo Playground
import org.ergoplatform.compiler.ErgoScalaCompiler._
import org.ergoplatform.playgroundenv.utils.ErgoScriptCompiler
import org.ergoplatform.playground._
// import ErgoBox and hash function
import org.ergoplatform.ErgoBox
import scorex.utils.Random
import scorex.crypto.hash.{Blake2b256, Digest32}
// This is used to create a simulated blockchain (aka "Mockchain") for the Ergo Playground
val blockchainSim = newBlockChainSimulationScenario("Heads or Tails")
// In ergo contracts we work with nano ergs, each erg equals 1000000000 nanoergs
val nanoergsInErg = 1000000000L
/////////// START GAME CONFIGURATION ///////////
// Amount to provide by each player for a game (1 ERG)
val partyPrice = nanoergsInErg
val partyPriceMinTxFee = partyPrice - MinTxFee
// Initial funds of the players (10 ERG)
val playerFunds = 10 * partyPrice
// Game period - 200mn
// After that time the deposited funds can be widthdrawed by the player without engaging the game
// If none of the player has widthdrawed the founds, the game can still be ran
val game_duration = 100
// Number of games to run in a row. More than 15/20 and scatie emulator times out.
val partyNumber = 5
/////////// END GAME CONFIGURATION ///////////
// Define the parties: Player 1 and Player 2
val player1 = blockchainSim.newParty("Player 1")
val player2 = blockchainSim.newParty("Player 2")
// The winnerAmount is to distribute to the winner
// We need to substract the 2 transaction fees that will be paid:
// The first player deposit the game amount (1 MinTxFee paid)
// One of the player initiate the game transaction (MinTxFee)
// One more transaction fee will be removed to the winner final credit for the widthrawal
val winnerAmount = 2L * partyPrice - 2L * MinTxFee
// Provide funds to the players
player1.generateUnspentBoxes(toSpend = playerFunds)
player2.generateUnspentBoxes(toSpend = playerFunds)
///////////////////////////////////////////
// Contracts //
///////////////////////////////////////////
// The game contract is created by the second player using the funds from the createGameTransaction
// The output can be spent by the second player after the end of the game, if the first player fails to provide its secret and answer for the withdrawal
// At any time, the winner can withdraw the funds providing the answer and the secret of the first player
val gameScript = s"""
{ // Get inputs from the createGameTransaction, this is the last box in the input list
val p2Choice = INPUTS(INPUTS.size-1).R4[Byte].get
val p1AnswerHash = INPUTS(INPUTS.size-1).R5[Coll[Byte]].get
val player1Pk = INPUTS(INPUTS.size-1).R6[SigmaProp].get
val partyPrice = INPUTS(INPUTS.size-1).R7[Long].get
val game_end = INPUTS(INPUTS.size-1).R8[Int].get
// Get the outputs register
val p1Choice = OUTPUTS(0).R4[Byte].get
val p1Secret = OUTPUTS(0).R5[Coll[Byte]].get
// Compute the winner (the check of the correctness of the winner answer is done later)
val p1win = ( p2Choice != p1Choice )
sigmaProp (
// After the end of the game the second player wins by default
// This prevents the first player to block to game by not relealing its answer and secret
(player2Pk && HEIGHT > game_end) ||
allOf(Coll(
// The hash of the first player answer must match
blake2b256(p1Secret ++ Coll(p1Choice)) == p1AnswerHash,
// The winner can withdraw
(player1Pk && p1win )|| (player2Pk && ( p1win == false ))
))
)
}
""".stripMargin
// The create game contract is created by the first player to engage the game
// It allows to cancel the game and get a refund after the end of the game
// At any time the funds can be spent by the second player if:
// The funds are protected by the game script
// The output value is more than twice the party price
// The R5 register contains the hash the the answer of the first player
// The R6 register contains public key of the first player
// The party price and game_end are unchanged from the initial contract
val createGameScript = s"""
{
val gameScriptHash = SELF.R4[Coll[Byte]].get
val p1AnswerHash = SELF.R5[Coll[Byte]].get
sigmaProp (
(player1Pk && HEIGHT > game_end) ||
allOf(Coll(
player2Pk,
blake2b256(OUTPUTS(0).propositionBytes) == gameScriptHash,
OUTPUTS(0).value >= 2 * partyPrice,
OUTPUTS(0).R5[Coll[Byte]].get == p1AnswerHash,
OUTPUTS(0).R6[SigmaProp].get == player1Pk,
OUTPUTS(0).R7[Long].get == partyPrice,
OUTPUTS(0).R8[Int].get == game_end
))
)
}
""".stripMargin
// Create the game contract providing the pubKey of player2
val gameContract = ErgoScriptCompiler.compile(Map("player2Pk" -> player2.wallet.getAddress.pubKey)
, gameScript)
// Compute the hash of the script protecting the box
// It will be used to protect the deposit boxes, to force the withdrawal using the game contract
val gameHash: Digest32 = getContractScriptHash(gameContract)
// Print the state of portfolio before the game
printUnspent()
///////////////////////////////////////////
// Let's play several parties in a row //
///////////////////////////////////////////
var a = 0L;
for(a <- 1 to partyNumber){
runParty(a)
}
////////////// FUNCTIONS /////////////////
// runParty: Run a round of Heads or Tails between player1 and player2
// Player 1 create the game, Player 2 finalize the game transaction, both players try to withdraw
// partie_number: identifier of the round
def runParty( partie_number:Long ) : Unit ={
println("------------------------------------")
println("------------ NEW GAME "+ partie_number +" ------------")
println("------------------------------------")
// Print the state of portfolio before the game
printUnspent()
val game_end = blockchainSim.getHeight + game_duration
val p1Choice:Byte = if (scala.util.Random.nextBoolean) 0x01 else 0x00
println("Player 1 choice: " + p1Choice)
val p1Secret:Array[Byte] = Random.randomBytes(31)
val p1ChoiceHash: Digest32 = Blake2b256(p1Secret :+ p1Choice)
// player 1 initiate the game providing the hash of his answer, game price and duration
val createGameTransactionSigned = createGame (player1, player2, partyPriceMinTxFee, game_end, p1ChoiceHash)
// The Hash of the answer, game price, duration and player1 public key are provided to player2 to create the game transaction
// player 2 also choose between 0 and 1
val p2Choice:Byte = if (scala.util.Random.nextBoolean) 0x01 else 0x00
println("Player 2 choice: " + p2Choice)
val gameTransactionSigned = playGame (createGameTransactionSigned, player2, player1, partyPriceMinTxFee, game_end, p1ChoiceHash, p2Choice)
printUnspent()
// The second player can withdraw at any time after the end of the game
//addToHeight(500)
// player 2 tries to get the funds and fails in case he lost
withdrawGains(player2, gameTransactionSigned.outputs(0), winnerAmount, p1Choice, p1Secret, p2Choice, partie_number)
// At this point this player 1 reveals its choice and secret to the player 2 so he can try to withdraw
withdrawGains(player1, gameTransactionSigned.outputs(0), winnerAmount, p1Choice, p1Secret, p2Choice, partie_number)
withdrawGains(player2, gameTransactionSigned.outputs(0), winnerAmount, p1Choice, p1Secret, p2Choice, partie_number)
printUnspent()
}
// playGame: Second player executes the game contract
// createGameTransactionSigned: Transaction that initiated the game
// player: player who executes the game transaction (Player 2)
// other_player: player having created the game (Player 1)
// amount: price of the game in NanoErg
// game_end: HEIGTH after which the game is over, player 2 wins by default when the game is over,
// in case Player 1 does not provide its choice and the secret once the game is played
// p1ChoiceHash: Hash of the choice of players 1 (revealed to player 2)
def playGame (createGameTransactionSigned: org.ergoplatform.ErgoLikeTransaction,
player:Party,
other_player:Party,
amount:Long,
game_end: Int,
p1ChoiceHash: Digest32,
p2Choice:Byte) : org.ergoplatform.ErgoLikeTransaction = {
// Prepare the box for the game
// Player2 provide:
// his choice (0x00 or 0x01)
// provide the key of the player1
// the party price
// the end of the game
val playerBox = Box(value = 2 * partyPrice - 2 * MinTxFee,
registers = Map(R4 -> p2Choice,
R5 -> p1ChoiceHash,
R6 -> other_player.wallet.getAddress.pubKey,
R7 -> amount,
R8 -> game_end),
script = gameContract)
// player creates the game transaction from his fund and the output of the initial transaction from player1
val gameTransaction = Transaction(
inputs = (player.selectUnspentBoxes(toSpend = amount + MinTxFee) :+ createGameTransactionSigned.outputs(0)),
outputs = List(playerBox),
fee = MinTxFee,
sendChangeTo = player.wallet.getAddress
)
val gameTransactionSigned_ = player.wallet.sign(gameTransaction)
// Submit the transaction to the mockchain
blockchainSim.send(gameTransactionSigned_)
return gameTransactionSigned_
}
// createGame: First player initiate the game
// creator: player who creates the game (Player 1)
// other_player: the second player (Player 2)
// amount: price of the game in NanoErg
// game_end: HEIGTH after which the game is over, player 1 can refund if the game has not been engaged
// p1ChoiceHash: Hash of the choice of players 1
def createGame (creator:Party,
other_player:Party,
amount:Long,
game_end: Int,
p1ChoiceHash: Digest32) : org.ergoplatform.ErgoLikeTransaction = {
// The player1 the deposit the funds providing the map of variables used
val createGameContract = ErgoScriptCompiler.compile(Map("player1Pk" -> creator.wallet.getAddress.pubKey,
"player2Pk" -> other_player.wallet.getAddress.pubKey,
"partyPrice" -> amount,
"game_end" -> game_end
),
createGameScript)
// Create the output box
// Store the hash of the gameScript in the R4 register to ensure that the widthdrawal comes from the gameScript
// Store the hash of the answer of creator, to be replicated in next contract
val player1Box = Box(value = amount,
registers = Map(R4 -> gameHash,
R5 -> p1ChoiceHash
),
script = createGameContract)
// Create the transaction to deposit the funds
val createGameTransaction = Transaction(
inputs = creator.selectUnspentBoxes(toSpend = amount + MinTxFee),
outputs = List(player1Box),
fee = MinTxFee,
sendChangeTo = creator.wallet.getAddress
)
// The player signs the trasaction and sends it to the MockChain
val createGameTransactionSigned_ = creator.wallet.sign(createGameTransaction)
blockchainSim.send(createGameTransactionSigned_)
return createGameTransactionSigned_
}
// withdrawGains: Try to transfert the amount of gameOutput to a box owned by the player
// player: Party doing the widthdrawal
// gameOutput: input box from were the funds are tried to be taken
// amount: amount of the widthdrawal (MinTxFee will be taken)
// partie_number: party number to be printed in the message
def withdrawGains (player:Party,
gameOutput:ErgoBox,
amount:Long,
p1Choice:Byte,
p1Secret:Array[Byte],
p2Choice:Byte,
partie_number: Long) : Unit = {
try {
// Create the output box to get the fund
// Protected only by the player pubKey
val playerWithdrawBox = Box(value = amount - MinTxFee,
registers = Map(R4 -> p1Choice,
R5 -> p1Secret),
script = contract(player.wallet.getAddress.pubKey))
// Create the withdraw transaction
// We set the input as the transaction game transaction output
val playerWithdrawTransaction = Transaction(
inputs = List(gameOutput),
outputs = List(playerWithdrawBox),
fee = MinTxFee,
sendChangeTo = player.wallet.getAddress
)
// The player sign the withdraw transaction to finalize the payment
// Only the winner can succeed, the loser or an attacker would fail and generate an exception
// The Exception is catched by the following catch block as it is expected
val playerWithdrawTransactionSigned = player.wallet.sign(playerWithdrawTransaction)
// Submit the withdraw transaction to the mockchain
blockchainSim.send(playerWithdrawTransactionSigned)
// Print the winner (Exception occures before in case of failure)
println("------------------------------------")
println("------- WINNER (" + partie_number + ") "+ player.name +" --------")
println("------------------------------------")
} catch {
case e: java.lang.AssertionError => println("AssertionError: Failed to get the funds for " + player.name)
case e: sigmastate.lang.exceptions.InterpreterException => println("InterpreterException: Failed to get the funds for " + player.name)
case e: java.util.NoSuchElementException => println("NoSuchElementException: Other player already won and took the gain, you lose")
}
}
def getContractScriptHash (contract: org.ergoplatform.compiler.ErgoContract) : Digest32 = {
// Prepare the output box for the game contract
val outputBox = Box(value = 1000L,
registers = Map(R4 -> 0x00,
R5 -> Blake2b256(Random.randomBytes(32)),
R6 -> player2.wallet.getAddress.pubKey,
R7 -> partyPriceMinTxFee,
R8 -> 0),
script = contract)
// Compute the hash of the script protecting the box
// It will be used to protect the deposit boxes, to force the withdrawal using the game contract
val gameHash: Digest32 = Blake2b256(outputBox.propositionBytes)
return gameHash
}
def addToHeight( a:Int ) : Int = {
// Simulate the time advance by increasing the HEIGHT, each unit is ~2mn
val new_height = blockchainSim.getHeight+a
blockchainSim.setHeight(new_height)
println("New height: " + new_height)
return new_height
}
def printUnspent(): Unit = {
// Print the users wallets, which shows the nanoErg
player1.printUnspentAssets()
player2.printUnspentAssets()
}