The tools necessary to build, package and release Kong
- Kong source
- Docker
- docker-compose
- Make
All examples assume that Kong is a sibling directory of kong-build-tools and run from the kong-build-tools directory
unless otherwise specified. This behaviour can be adjusted by setting a KONG_SOURCE_LOCATION environment variable
cd ~
git clone [email protected]:Kong/kong.git
git clone [email protected]:Kong/kong-build-tools.git
cd kong-build-tools
Packaging arm64 architectures additionally requires:
- Docker-machine
- Buildx Docker plugin
- AWS Credentials
The default build task builds an Ubuntu bionic package of Kong where the Kong source is assumed to be in a sibling directory to where this repository is cloned
make package-kong
ls output/
kong-0.0.0.bionic.all.deb
Environment variables:
You can find all available environment variables at the top of the Makefile. The most common ones are the following:
RESTY_IMAGE_BASE=ubuntu|centos|rhel|debian|alpine|amazonlinux
RESTY_IMAGE_TAG=16.04|18.04|20.04|6|7|8|9|10|11|latest|latest
PACKAGE_TYPE=deb|rpm|apk
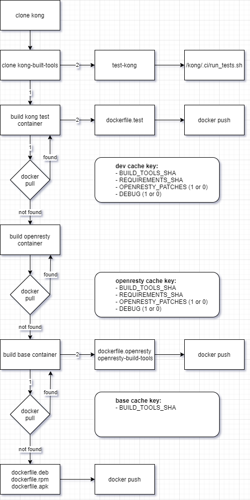
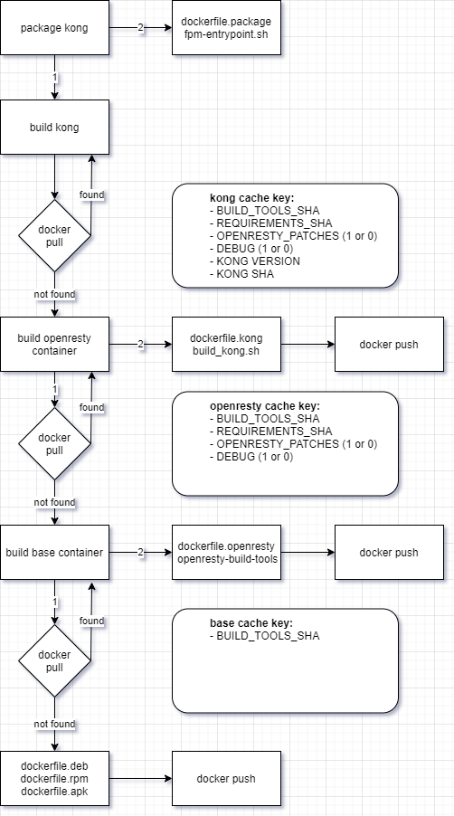
The Docker files in the dockerfiles directory build on each other in the following manner:
Dockerfile.packagebuilds on top of the result ofDockerfile.kongto package Kong usingfpm-entrypoint.shDockerfile.kongbuilds on top of the result ofDockerfile.openrestyto build Kong usingbuild-kong.shDockerfile.openrestybuilds on top of the result ofDockerfile.(deb|apk|rpm)to build the Kong prerequisites usingopenresty-build-tools/kong-ngx-buildDockerfile.(deb|apk|rpm)builds the compilation / building prerequisites
make test-kong
Environment variables:
Refer to git://kong/.ci/run_tests.sh for the authoritative environment variables. The most common ones are the following:
TEST_DATABASE = "off|postgres|cassandra"
TEST_SUITE = "dbless|plugins|unit|integration"
docker-compose.ymlruns the result ofDockerfile.testas well as postgres, cassandra, grpc and redisDockerfile.testbuilds on top of the result ofDockerfile.openrestyto build Kong for development/testingDockerfile.openrestybuilds on top of the result ofDockerfile.(deb|apk|rpm)to build the Kong prerequisites usingopenresty-build-tools/kong-ngx-buildDockerfile.(deb|apk|rpm)builds the compilation / building prerequisites
If you want to mirror a failed test from CI pull the test image the CI built and retag it:
docker pull mashape/kong-build-tools:test-33c8ceb-e2bb1fd54f8d5c12f989a801a44979b610-14
docker tag mashape/kong-build-tools:test-33c8ceb-e2bb1fd54f8d5c12f989a801a44979b610-14 mashape/kong-build-tools:test
If you're trying to test local Kong source code build the test image:
make kong-test-container
Now spin up the containers using docker-compose and jump into the Kong image
docker-compose up -d
docker-compose exec kong /bin/bash
./ci/run_tests.sh
The Kong Build Tools functional tests suite run a tests on a Kong package which we then integrate into our official docker build image dockerfile.
make package-kong
make test
test/build_container.sh clones git://kong/docker-kong and provides the Dockerfile with a packaged Kong asset
01-package
Validates the version required per git://kong/.requirements of our prerequisites is what ended up being installed.
Also does some rudimentary checks of the systemd and logrotate we include with our packages
02-api
Functional Admin API and Proxy tests.
The same defaults that applied when creating a packaged version of Kong apply to releasing said package to our internal server and can be changed by environment variables. Presumes that the package you want to release already exists in the output directory.
export PULP_USR=user
export PULP_PSW=password
export RESTY_IMAGE_BASE=seeabove
export RESTY_IMAGE_TAG=seeabove
export KONG_PACKAGE_NAME=somename
make package-kong
make release-kong
Required release ENV variables:
PULP_USR
PULP_PSW
Optional release ENV variables:
REPOSITORY_TYPE
REPOSITORY_NAME
REPOSITORY_OS_NAME
The defaults when the optional arguments aren't passed are (in the following order ubuntu|rhel|centos|alpine):
REPOSITORY_TYPE=deb|deb|rpm|generic
REPOSITORY_NAME=$KONG_PACKAGE_NAME-$REPOSITORY_TYPE
REPOSITORY_OS_NAME=ubuntu|rhel|centos|alpine-tar


