Skip to content

This extension simplifies the use of the video recording function integrated in gnome shell, allows quickly to change the various settings of the desktop recording.

License

Notifications You must be signed in to change notification settings

tobias47n9e/EasyScreenCast

 
 

Repository files navigation

EasyScreenCast simplifies the use of the video recording function integrated in gnome shell, allows quickly to change the various settings of the desktop recording. Copyright (C) 2013-16 Borsato Ivano.

Requirements

  • Gnome Shell 3.12+ [ 3.16+ audio/webcam support ]
  • Gstreamer 1.x [ common function/webcam support ]
  • gst plugins ugly [ x264 support ]
  • gst plugins base [ common function/theora support ]
  • gst plugins good [ mp4/mkv/webm/vp8/vp9 support ]

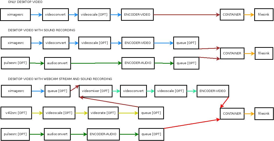
Gstreamer patterns pipeline

GStreamer  pipeline

License Info

EasyScreenCast is free software distributed under the GNU GPL. All files are under GPL v3. read COPYING for more infomation about license.

How to install

there are a few thing to do, open a terminal and enter:

1-download from github last version

git clone https://github.com/EasyScreenCast/EasyScreenCast

2-move the entire directory to gnome shell extension home

mv EasyScreenCast ~/.local/share/gnome-shell/extensions/[email protected]

How to view the logs

You must enable the verbose logs in options window and after that you can find the logs by typing this on terminal:

journalctl --since=today --no-pager | grep js

to open the option windows from terminal try that on terminal:

gnome-shell-extension-prefs [email protected]

Translation

If you want to help with translations, just follow these simple step:

1 - Create a new folders for the translations(if NOT exist), where $lang is a code language [https://www.gnu.org/software/gettext/manual/html_node/Usual-Language-Codes.html#Usual-Language-Codes]

mkdir -p locale/$lang/LC_MESSAGES

2 - Translate the string with the program Poedit by using a .pot files (locale/messages.pot)

3 - Save these files in the same directory of .pot files, use the code language for the name of them (locale/$lang.po)

4 - Convert in binary these .po files, where $lang is a code language, with that command:

msgfmt /locale/$lang.po -o locale/$lang/LC_MESSAGES/[email protected]

Converting to GIF

There are a wide variety of video editors that should be able to convert the screencasts to GIFs. An easy way to convert a file using the command line is:

ffmpeg -i _filepath -pix_fmt rgb24 _dirpath/_filename.gif

For more information see for example:

About

This extension simplifies the use of the video recording function integrated in gnome shell, allows quickly to change the various settings of the desktop recording.

Resources

License

Stars

Watchers

Forks

Packages

No packages published

Languages

  • JavaScript 99.5%
  • CSS 0.5%